Witam,
Przejdę od razu do rzeczy.
Dysk zewnętrzny 1TB WD, na której były 3 partycje (1 - 220GB Fat32, 2 - 276GB NTFS, 3 - około 500GB NTFS ukryta / zaszyfrowana programem TrueCrypt)
Pożyczyłem znajomemu dysk...podłączył go do swojego kompa, zostały wykryte partycje, system Windows 7 "wypluł" informację, że należy sformatować partycje nr.3 (zaszyfrowaną TrueCyptem), przez nieuwagę pozwolił na to systemowi, jednak po około 3-4 sekundach oprzytomniał i anulował formatowanie. W wyniku tej operacji zniknęły wszystkie partycje. Mam teraz jedną dużą, niezformatowną 1 TB partycję.
Próbowałem skanować cały dysk różnymi programami do odzyskiwania partycji, jednak żaden program nie wykrywa partycji ukrytej. Dysk jest w stanie nienaruszonym, nie zapisywałem na nim nic, nie nadpisywałem żadnych sektorów, MFT itp.
Oczywiście hasło do TrueCrypta znam, jednak nie robiłem niestety rescue disk.
Czy jest możliwość przywrócenia partycji / dysku do stanu z przed "nieumyślnego" i przerwanego formata ?!
.
Z góry dziękuję za pomoc.
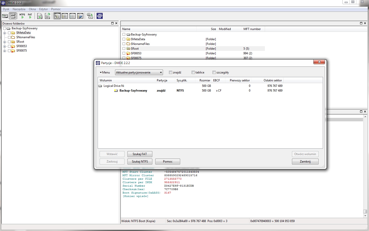
W załączniku sec_0_101.bin oraz screen partycji w DMDE 2.2.2.
![]()
