Witam!
Mam problem z kompilacją projektów. Używam programu Eclipse cpp Kepler i środowiska SDCC. Umieściłem w katalogach odpowiednie pluginy eclipsesdcc. Stworzyłem sobie przykładowy projekt:
Bez instrukcji P1_0 = 1; wszystko się ładnie kompiluje, natomiast po dodaniu tej instrukcji wyrzuca błąd P1_0 could not be resolved.
W zakładce Path and symbol dodałem ścieżkę do pliku at89x52.h
Czy ktoś spotkał się już z takim problemem?
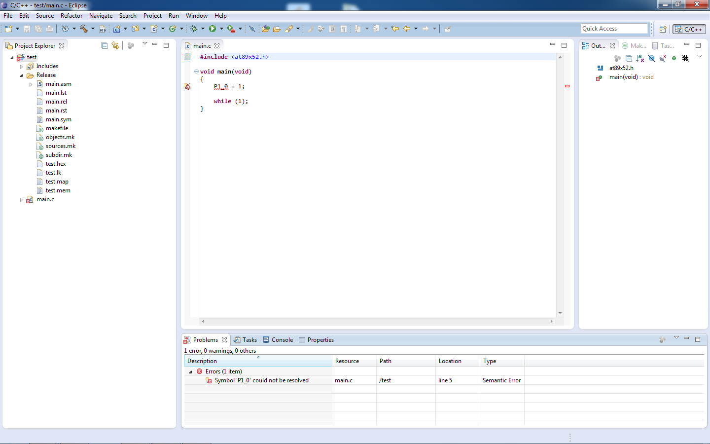
Mam problem z kompilacją projektów. Używam programu Eclipse cpp Kepler i środowiska SDCC. Umieściłem w katalogach odpowiednie pluginy eclipsesdcc. Stworzyłem sobie przykładowy projekt:
#include <at89x52.h>
void main(void)
{
P1_0 = 1;
while (1);
}
Bez instrukcji P1_0 = 1; wszystko się ładnie kompiluje, natomiast po dodaniu tej instrukcji wyrzuca błąd P1_0 could not be resolved.
W zakładce Path and symbol dodałem ścieżkę do pliku at89x52.h
Czy ktoś spotkał się już z takim problemem?
