Ćwiczyłem na procku z Leonardo, wgrywałem bootloadery z Atmelowskim na końcu i wszystko śmigało.
W docelowym układzie wlutowałem nowiutką Atmegę, mogę programować przez USB Flipem, ale jak podłączę zwykły programator(mKII) przez ISP to w Bascomie wprawdzie widać fusebity ale nic nie można zmienić.
Można wybierać, zatwierdzać, ale po wgraniu odświeża się na starą wartość.
Gdzieś coś blokuje wszelkie zmiany...
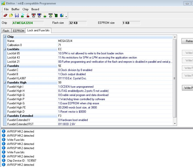
Do fusebitów zajrzałem, bo dzielnik przez 8 jest włączony i nie można tego zmienić.
Stan obecny to taki:
Co to może być?

W docelowym układzie wlutowałem nowiutką Atmegę, mogę programować przez USB Flipem, ale jak podłączę zwykły programator(mKII) przez ISP to w Bascomie wprawdzie widać fusebity ale nic nie można zmienić.
Można wybierać, zatwierdzać, ale po wgraniu odświeża się na starą wartość.
Gdzieś coś blokuje wszelkie zmiany...
Do fusebitów zajrzałem, bo dzielnik przez 8 jest włączony i nie można tego zmienić.
Stan obecny to taki:
Co to może być?

